โปรโตคอล x402 ช่วยให้อินเทอร์เน็ตข้ามโฆษณาและเข้าสู่ยุคของการชำระเงินแบบไมโครเพย์เมนต์

👤 pwcio@Adelaide 📅 2026-04-03 09:36:34

เทคโนโลยีบล็อกเชนทำให้การชำระเงินแบบไมโครเป็นไปได้ x402 จะเปลี่ยนรูปแบบเศรษฐกิจอินเทอร์เน็ต เปลี่ยนจากการโฆษณาไปสู่การชำระเงินแบบไมโครเพย์เมนท์ และเตรียมพร้อมสำหรับยุคอินเทอร์เน็ตแบบเอเจนซี่ บทความนี้มาจากบทความที่เขียนโดย @_0xarayan ซึ่งได้รับการจัดระเบียบ รวบรวม และเขียนโดย DeepChao TechFlow
(บทสรุปก่อนหน้า: การถอดรหัส "x402": การสร้างความไว้วางใจในการชำระเงินในยุค AI จอกศักดิ์สิทธิ์ที่นำไปสู่อารยธรรมเครื่องจักรรุ่นต่อไป)
(ส่วนเสริมเบื้องหลัง: โปรโตคอล x402 คืออะไร จะเริ่มต้นการปฏิวัติการชำระเงินออนไลน์ในยุคตัวแทน AI ได้อย่างไร)

เป็นเวลาหลายทศวรรษแล้วที่การโฆษณาออนไลน์เป็นเพียงหนทางเดียวที่อินเทอร์เน็ตจะอยู่รอด

ทุกคนต่างแข่งขันกันเพื่อเรียกร้องความสนใจ เพื่อให้บรรลุเป้าหมายนี้ บริษัทจึงรวบรวมข้อมูลที่เป็นไปได้ทั้งหมดเกี่ยวกับผู้ใช้ สร้างโปรไฟล์ผู้ใช้ และแสดงโฆษณาต่อผู้ใช้

x402 protocol ช่วยให้อินเทอร์เน็ตสามารถข้ามโฆษณาและเข้าสู่ยุคไมโครเพย์เมนท์
เครือข่ายเอเจนซี่และบาปดั้งเดิม

ใน อินเทอร์เน็ตรุ่นเดียวนี้เปิดตลาดที่ตอนนี้มีมูลค่านับล้านล้านดอลลาร์

การเงินปรากฏอยู่บนเว็บเสมอ:

  • ทำงานร่วมกับผู้ให้บริการชำระเงิน
  • วางเพย์วอลล์เพื่อจำกัดการเข้าถึงเว็บไซต์
  • หรือโฆษณาแบบดิสเพลย์

อย่างไรก็ตาม การชำระเงินแบบไมโคร (น้อยกว่า $1) ไม่เคยมีความเป็นไปได้ในเชิงเศรษฐกิจ (ค่าธรรมเนียม Visa/Mastercard ~2% + $0.10 ต่อต้นทุนการทำธุรกรรม) ดังนั้นการโฆษณาจึงกลายเป็นรูปแบบเดียว:

  • ผู้ใช้สามารถ เข้าถึงเนื้อหาจำนวนมากได้ฟรี
  • ผู้ลงโฆษณาสามารถกำหนดเป้าหมายกลุ่มผู้ใช้ได้อย่างแม่นยำเพื่อโปรโมตผลิตภัณฑ์
  • ผู้เผยแพร่เนื้อหาสามารถสร้างรายได้จากเนื้อหา

นี่คือ win-win สำหรับทุกคน

ในขณะที่โลกค่อยๆ เคลื่อนเข้าสู่ยุคของสิทธิ์เสรี:

  • ตัวแทนเริ่มเข้ามาแทนที่มนุษย์ในฐานะผู้บริโภคเนื้อหา และค่อยๆ กลายเป็นชั้นกลาง
  • ผู้ลงโฆษณาจะไม่สามารถโฆษณาโดยตรงกับมนุษย์ได้อีกต่อไป และเศรษฐกิจการโฆษณาก็จะล่มสลาย
  • ตัวแทนจะ "รวบรวมข้อมูล" เนื้อหาหรือซื้อเนื้อหาโดยตรง
  • API (Application Programming Interface) จะกลายเป็นโหมดเริ่มต้นของการสื่อสาร แทนที่จะโต้ตอบผ่านเบราว์เซอร์หรือเบราว์เซอร์พร็อกซี
โปรโตคอล x402 อนุญาตให้อินเทอร์เน็ตข้ามโฆษณาและเข้าสู่ยุคของการชำระเงินแบบไมโคร
เส้นทางผู้ใช้

ไม่ใช่ มีความเป็นไปได้ทางการเงินที่เว็บจะคัดลอกหรือขโมยเนื้อหา ดังนั้นผู้เผยแพร่เนื้อหาจึงหันมาใช้การชำระเงินแบบไมโครเพย์เมนต์สำหรับเว็บไซต์ของตน และเอเจนซี่จะต้องมีวิธีในการชำระค่าธรรมเนียมเหล่านั้น เป็นเวลาหลายทศวรรษแล้วที่การชำระเงินแบบไมโครเพย์เมนต์ไม่สามารถเข้าถึงได้จนกระทั่งถึงการมาถึงของบล็อกเชน

บล็อกเชนอย่าง @Solana ทำให้การชำระเงินแบบไมโครเป็นไปได้ในวงกว้าง ในขณะเดียวกันก็หลีกเลี่ยงการแสวงหาประโยชน์จากผู้ใช้

x402 เป็นอินเทอร์เฟซแบบรวมตามมาตรฐาน 402 ที่สามารถบรรลุผล:

  • ผู้บริโภคชำระค่าเนื้อหา
  • ผู้เผยแพร่เรียกเก็บเงินสำหรับเนื้อหา

ทั้งหมดนี้ไม่ต้องผ่านคนกลาง (เช่น Visa หรือ Mastercard) ทำให้การชำระเงินแบบไมโครตามตัวแทนเป็นจริง

x402 protocol ช่วยให้อินเทอร์เน็ตข้ามโฆษณาและเข้าสู่ยุคการชำระเงินแบบไมโคร
แหล่งที่มา: payai.network

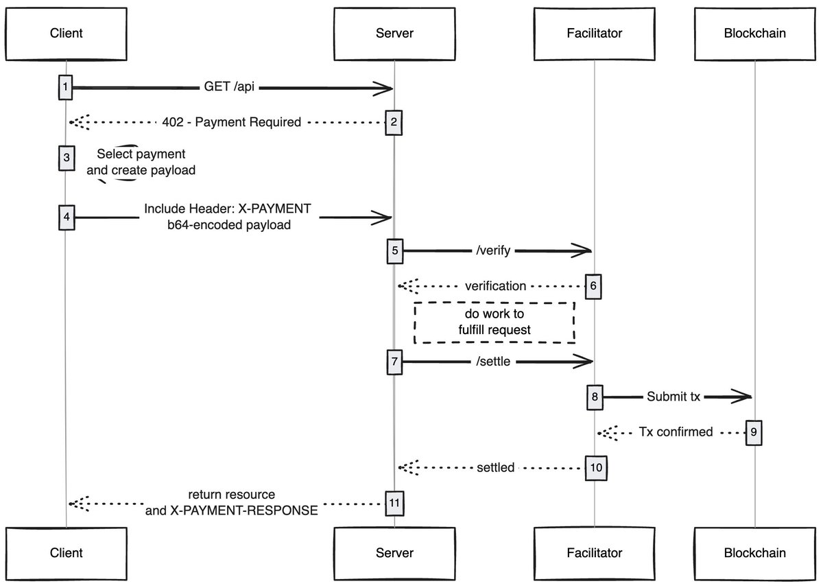
เมื่อใด ลูกค้ารายใดก็ตาม (พร็อกซี/เบราว์เซอร์) ส่งคำขอเข้าถึงเนื้อหา โฮสต์เนื้อหาจะตอบกลับและขอชำระค่าธรรมเนียมเนื้อหา หลังจากที่ลูกค้าชำระเงินเสร็จสิ้น ก็สามารถรับสิทธิ์การเข้าถึงเนื้อหาได้ ซึ่งถือเป็นการเปิดเศรษฐกิจใหม่ของเครือข่ายพร็อกซี

กรณีการใช้งานที่ฉันตื่นเต้นกับ

ประสบการณ์ผู้ใช้แบบไม่ใช้แก๊ส: ฉันคิดว่าด้านหนึ่งที่ยังไม่ค่อยได้รับการสำรวจก็คือวิธีที่ x402 สามารถช่วยให้ผู้ใช้ได้รับประสบการณ์แบบไม่ใช้แก๊สสำหรับการทำธุรกรรมบนเครือข่ายใดๆ ผู้ใช้จำเป็นต้องมีทรัพย์สินในกระเป๋าเงินเพื่อทำธุรกรรมให้เสร็จสมบูรณ์เท่านั้น

เบราว์เซอร์ x402: บางคนควรแยก Chromium และรวม x402 เข้ากับเบราว์เซอร์ @Brave ควรทำสิ่งนี้จริง ๆ พวกเขามีความตระหนักรู้ของผู้ใช้ที่ดีในด้านการเข้ารหัส มีฟังก์ชั่นกระเป๋าเงินอยู่แล้ว และรองรับ IPFS ตามค่าเริ่มต้น ในความคิดของฉัน พวกเขาเป็นทีมที่มีแนวโน้มจะดึงมันออกมาได้มากที่สุด

ตลาดออนไลน์: มีปัญหาการสำรวจในตลาดแบบดั้งเดิม @CoinbaseDev แก้ไขปัญหานี้ด้วยการแนะนำตลาดสด (ภาษาฮินดีสำหรับ "ตลาดสด") แต่ตลาดเหล่านี้เป็นตลาดที่ได้รับการดูแลจากส่วนกลางและจะมีข้อจำกัดบางประการอยู่เสมอ บางคนควรสร้างไดเร็กทอรีออนไลน์ที่อนุญาตให้ใครก็ตามเพิ่มเนื้อหาที่พวกเขาขาย (API/จดหมายข่าว/หนังสือ ฯลฯ) และฝังกลไกการให้คะแนนในไดเร็กทอรี เช่นเดียวกับวิธีที่ OpenRouter ให้คะแนนโมเดล

ข้ามโฆษณา: เช่นเดียวกับเทคโนโลยีอื่นๆ โลกต้องใช้เวลาพอสมควรในการปรับตัวเข้ากับ x402 ในระหว่างนี้ คุณสามารถข้ามโฆษณาผ่านการชำระเงินขนาดเล็กได้ ซึ่งจะเป็นทิศทางการพัฒนาตามธรรมชาติสำหรับ x402 ผู้ใช้สามารถกำหนดวงเงินการใช้จ่ายรายวันที่ต้องการได้ และเมื่อเข้าชม YouTube เบราว์เซอร์ x402 จะข้ามโฆษณาและจ่ายเงินให้กับผู้ลงโฆษณาโดยอัตโนมัติ

ฉันประหลาดใจอยู่เสมอว่าเทคโนโลยีที่เรียบง่ายสามารถปลดล็อกเศรษฐกิจใหม่ได้อย่างไร และ x402 ก็เป็นหนึ่งในนั้น

หากคุณกำลังพัฒนาในด้านนี้ ไม่ว่าคุณจะเป็นผู้ขายหรือผู้ซื้อ คุณสามารถติดต่อฉันได้ เรากำลังสร้างบางสิ่งเพื่อคุณ

ฉลาก:
แบ่งปัน:
FB X YT IG
pwcio@Adelaide

pwcio@Adelaide

ตัวแก้ไข Blockchain และ Cryptoassets มุ่งเน้นไปที่วิเคราะห์การวิเคราะห์เนื้อหาโดเมนและข้อมูลเชิงลึก

ความคิดเห็น (10)

ลิลิธ 87วันที่ผ่านมา
มีความตึงเครียดโดยธรรมชาติระหว่างโอเพ่นซอร์สและการค้า
เออซูล่า 87วันที่ผ่านมา
การอภิปรายประเด็นพลังงานของบทความจะช่วยหลีกเลี่ยงประเด็นสำคัญและลดปัญหาเหล่านั้นให้เหลือน้อยที่สุด
คอร์เดเลีย 87วันที่ผ่านมา
ในปัจจุบัน ตรรกะการพัฒนาของอุตสาหกรรมกำลังค่อยๆชัดเจนขึ้น
เวย์น 87วันที่ผ่านมา
Blockchain ไม่ใช่แค่เกี่ยวกับการเก็งกำไรสกุลเงินเท่านั้น แต่ผู้เขียนก็เข้าใจสาระสำคัญ
คาร์เมน 87วันที่ผ่านมา
เห็นด้วย blockchain กำลังเปลี่ยนแปลงรูปแบบธุรกิจ
คาลวิน 87วันที่ผ่านมา
ตลาดยังคงมีการปรับตัว
อลัน 88วันที่ผ่านมา
ตลาดยังอยู่ในขั้นตอนการปรับตัว
อดัม 101วันที่ผ่านมา
ค่าน้ำมันจริงๆ คืออะไร? ทำไมมันถึงผันผวนมาก?
กาเบรียล 105วันที่ผ่านมา
สงครามแก๊สคืออะไร?
แบรด 112วันที่ผ่านมา
รอคอยที่จะเนื้อหาข้อมูลเชิงลึกคุณภาพสูงมากขึ้น

เพิ่มความคิดเห็น

เนื้อหาที่เกี่ยวข้อง

เนื้อหายอดนิยม

เงินทะลุ 70 ดอลลาร์เพื่อทำสถิติสูงสุดตลอดกาลอีกครั้ง! มูลค่าตลาดใกล้ถึง 4 ล้านล้านเหรียญสหรัฐ ก้าวต่อไปที่จะแซง Apple และ Huida คืออะไร?

เงินทะลุ 70 ดอลลาร์เพื่อทำสถิติสูงสุดตลอดกาลอีกครั้ง! มูลค่าตลาดใกล้ถึง 4 ล้านล้านเหรียญสหรัฐ ก้าวต่อไปที่จะแซง Apple และ Huida คืออะไร?

2026-04-03
การเปิดร้านขายของชำที่ขับเคลื่อนด้วยหุ่นยนต์เต็มรูปแบบของจีนนั้นเป็นเรื่องจริงในนิยายวิทยาศาสตร์หรือเป็นกลไกหรือไม่?

การเปิดร้านขายของชำที่ขับเคลื่อนด้วยหุ่นยนต์เต็มรูปแบบของจีนนั้นเป็นเรื่องจริงในนิยายวิทยาศาสตร์หรือเป็นกลไกหรือไม่?

2026-04-03
Polymarket ซึ่งเป็นตลาดการคาดการณ์ชั้นนำ ประกาศว่าจะสร้าง L2 ของตัวเอง ทรัมป์การ์ดของ Polygon หายไปแล้วเหรอ?

Polymarket ซึ่งเป็นตลาดการคาดการณ์ชั้นนำ ประกาศว่าจะสร้าง L2 ของตัวเอง ทรัมป์การ์ดของ Polygon หายไปแล้วเหรอ?

2026-04-03
เมื่อพิจารณาฟังก์ชันหลักสามประการของเบราว์เซอร์ดั้งเดิมของ Openai อย่าง “ChatGPT Atlas” แล้ว เจ้าหน้าที่ AI จะสามารถสั่นคลอนอำนาจเหนืออำนาจของ Chrome ได้หรือไม่

เมื่อพิจารณาฟังก์ชันหลักสามประการของเบราว์เซอร์ดั้งเดิมของ Openai อย่าง “ChatGPT Atlas” แล้ว เจ้าหน้าที่ AI จะสามารถสั่นคลอนอำนาจเหนืออำนาจของ Chrome ได้หรือไม่

2026-04-03
Binance เปิดตัว “Binance Sprout”: บัญชีออมทรัพย์ Cryptocurrency ที่ออกแบบมาสำหรับเด็กและวัยรุ่น

Binance เปิดตัว “Binance Sprout”: บัญชีออมทรัพย์ Cryptocurrency ที่ออกแบบมาสำหรับเด็กและวัยรุ่น

2026-04-03
Taiko DAO เปิดตัวการกำกับดูแลแบบออนไลน์และแต่งตั้งกรรมการ 4 คน รวมถึงอดีตผู้บริหาร Binance และอาจารย์ของ Harvard เพื่อเสริมสร้างการกระจายอำนาจ

Taiko DAO เปิดตัวการกำกับดูแลแบบออนไลน์และแต่งตั้งกรรมการ 4 คน รวมถึงอดีตผู้บริหาร Binance และอาจารย์ของ Harvard เพื่อเสริมสร้างการกระจายอำนาจ

2026-04-03

ส่วนที่เกี่ยวข้อง

เนื้อหายอดนิยม